Logo
img
0
Избранное
4.9 3.8 5 1

Маршрутизатор MikroTik Cloud Core Router 2216-1G-12XS-2X (1) 10/100/1000Mbps, (12) 1G/10G/25Gbps + (2) 100Gbps

  • Детали
  • Характеристики
  • Документация

код товара: 288360

В наявності

0

Основные характеристики

Швидкість LAN портів
Кількість портів доступу
Оптичні порти
Живлення
  • Детали
  • Характеристики
  • Документация

Бренд: MikroTik

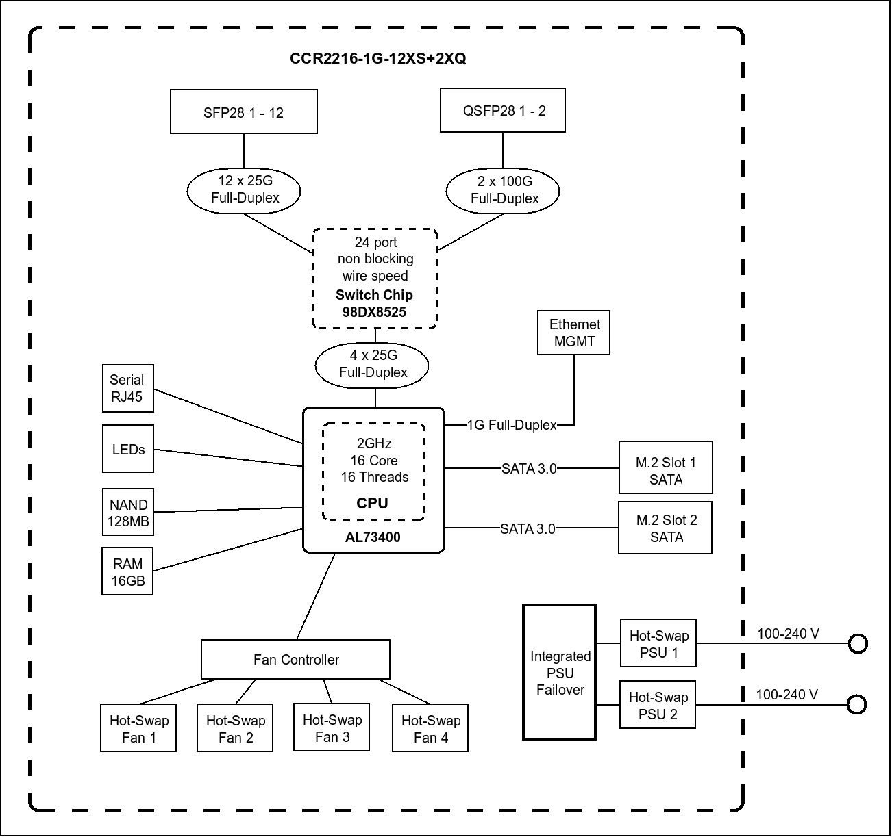
Начните свое 100-гигабитное путешествие с нашим новым флагманским продуктом: Cloud Core Router 2216! Его мощный 16-ядерный CPU может обмениваться ударами с мощным 72-ядерным CPU Tile нашего предыдущего флагмана – CCR1072. Но исключительный чип Marvell Prestera Aldrin2 действительно выводит его на новый уровень благодаря L3! Наш предыдущий CCR2116 имел микросхему коммутатора с четырьмя линиями подключения 10G CPU, но на этот раз есть четыре линии 25G! Есть 2 порта QSFP28 для очень быстрого подключения 100 гигабит, 12 портов SFP28 для 25 гигабитных сетей и порт Gigabit Ethernet. Устройство оснащено 16 ГБ оперативной памяти, приличной памятью NAND и двумя слотами M.2 SATA. Имеются четыре вентилятора с возможностью горячей замены, а также блоки питания с двойным резервированием. И эти блоки питания могут выглядеть знакомыми, если вы использовали наш CCR1072: вы можете продолжать использовать свои предыдущие блоки питания и модули SFP с горячей заменой. Вы экономите время и деньги на аксессуарах, а также получа
Процессор AL73400, ARM 64bit
Номинальная частота 2 GHz
Количество ядер процессора 16
Объем оперативной памяти 16 GB DDR4
Размер хранилища данных 128 MB
Тип хранилища данных NAND
Интерфейсы (2) 100G QSFP28 порты, (12) 25G SFP28 портов, (1) Gigabit Ethernet порт, (2) M.2 PCIe слоты
Операционная система RouterOS (v7 only)
Уровень лицензии 6
Источник питания AC 100 – 240 V
Разъем питания (2) AC
Поддерживаемые форматы входного напряжения 100 – 240 V
Максимальное энергопотребление 121 W, 80 W (без подключений)
Диапазон температур -20...+60°C
Размеры 443 x 367 x 44 мм
<<<<<<< HEAD ======= >>>>>>> 03a68653bb85f0f87f84db235e32524e6a24259b